JProfiler for macOS 是一款功能强大的 Java 性能分析(Profiler)工具,由德国公司 ej-technologies GmbH 开发。它专为开发者、架构师和性能工程师设计,用于分析 Java 应用程序的性能瓶颈、内存使用情况、线程状态等。以下是详细介绍:
主要特性
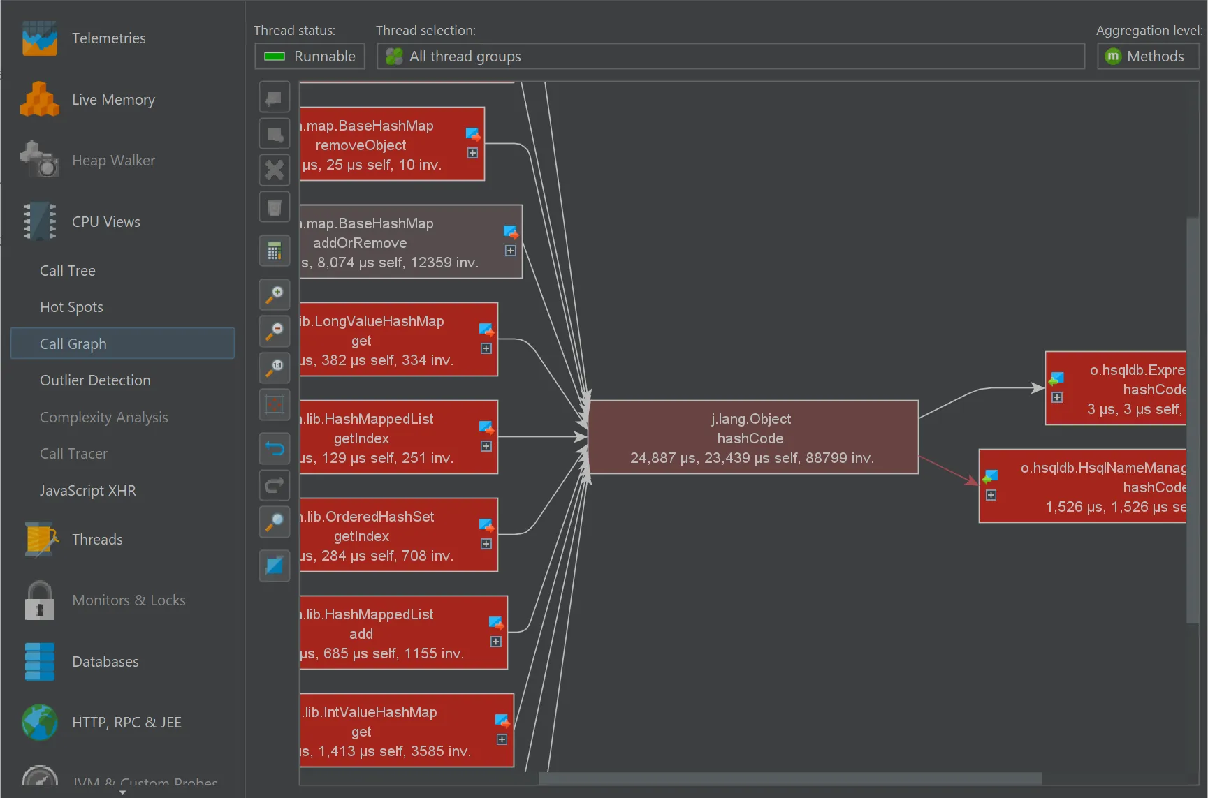
1. CPU 分析
- 支持采样模式(低开销)和插桩模式(高精度)
- 展示调用树(Call Tree)、调用图(Call Graph)
- 可追踪方法执行时间、调用次数和热点路径
2. 内存分析
- 实时查看堆中对象的数量、类型、占用内存大小
- 支持 泄漏检测:找出长时间无法回收的对象及其引用链
- 能够进行堆转储(Heap Dump)并进行可视化分析
3. 线程分析
- 显示线程活动、锁状态、等待与阻塞情况
- 能够检测 死锁 并可视化显示
- 线程时间线模式帮助分析并发性能问题
4. 数据库与 I/O 分析
- 自动跟踪 JDBC 调用(支持常见框架如 Hibernate、JPA、Spring Data)
- 可查看 SQL 语句的执行时间与频率
- 支持文件、Socket、HTTP 等 I/O 监控
5. 集成与兼容性
- 可与常见 IDE 集成:IntelliJ IDEA、Eclipse、NetBeans
- 支持多种 Java 平台:Java SE、Java EE、Spring Boot、Tomcat、Jetty、WildFly 等
- 可与 CI/CD 工具结合(如 Jenkins)进行自动性能回归分析

| 版本 | 日期 | 下载 |
|---|---|---|
| v14.0.6 | 2025/11/06 | 下载 |



